All videos by ShotokuTech: Download and Watch Online

Renew Issuing CA Certificates with OCSP

Easy SSL Certificate for Your Lab Tutorial

Use CERTUTIL to View and Revoke Certificates in Active Directory Certificate Services

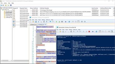
Revoke Certificates Using PowerShell with the PSPKI Module

Creating Base Images in Hyper-V - Its the Remix!!!

Using the CERTREQ command to include a SAN

Cross Forest PKI Auto Enroll The Sequel - Production Hits a Snag

Two Tier PKI Lab with CDP and OCSP

Completing the Cross Forest PKI Deployment

Starting the Cross Forest PKI Setup

Completing the PKI Environment Setup

