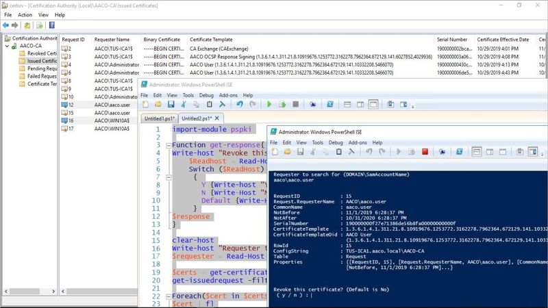
Revoke Certificates Using PowerShell with the PSPKI Module

Download-Informationen und Videodetails Revoke Certificates Using PowerShell with the PSPKI Module
Autor:
ShotokuTechVeröffentlicht am:
2.11.2019Aufrufe:
3.1KBeschreibung:
Ähnliche Videos: Revoke Certificates Using PowerShell with the PSPKI Module

Use CERTUTIL to View and Revoke Certificates in Active Directory Certificate Services

Renew Issuing CA Certificates with OCSP

WAN 2.2 AI Video Generation in Stable Diffusion Forge Neo (ComfyUI Alternative)

10.Видео уроки Cisco Packet Tracer. Курс молодого бойца. Статическая маршрутизация

GEMINI PRO & VEO 3 For Free and UNLIMITED | New Method

